Jump to content

T-Flex DOCs. API


streamdown

Recommended Posts

streamdown

Вопрос вроде бы и простой, но что-то сложный.

Программно создаю изделие, документ, файл (компкаесовские детали и компасовская сборка), создаю сборку ЭСИ и наполняю её ЭСИшками.

Потом мышкой очищаю рабочую папку, открываю ЭСИ сборки и...в папку валится только сборка. Вопрос, как докс закладывает параметр что нужно вытянуть и файлы из состава?

 

Все связки есть (файл-документ-ЭСИ).

Edited by streamdown

всё об API CAD/PLM на C# StreamDivision

 

Link to post
Share on other sites


UnPinned posts
BSV1
49 минут назад, streamdown сказал:

Вопрос вроде бы и простой, но что-то сложный.

Попробуйте тут спросить T-FLEX PLM | Форум пользователей | Управление инженерными данными. T-FLEX DOCs, T-FLEX PDM (tflex.ru)

Чудес не бывает. Бывают необъяснимые явления.

Link to post
Share on other sites
streamdown

Не, там тоже глухо.

Кароч разобрался. ЭСИ вообще ни при чём, и это логично. 

Всё на уровне файлов и их связей. И довольно просто.

iJ2jWKG62G.png

Более того, все файлы что были в связанных, так же выгрузились на диск, там хоть ворд, хоть txt. Ну, что тоже логично и отлично

  • Нравится 1

всё об API CAD/PLM на C# StreamDivision

 

Link to post
Share on other sites
streamdown

Только вот вопрос.

Выше на картинке к файлу я не присоединял объекты ЭСИ.

В то же время файл, помещённый интеграцией с Компасом это сделал. Так надо или не надо туда загонять эту информацию?

 

TFlex.DOCs.Client_6Fy9YvCdY3.png

всё об API CAD/PLM на C# StreamDivision

 

Link to post
Share on other sites
9 минут назад, streamdown сказал:

Так надо или не надо туда загонять эту информацию?

Туда куда и что загонять?
Связь ЭСИ и Файла будет с обоих сторон, или через Документ :)

Link to post
Share on other sites
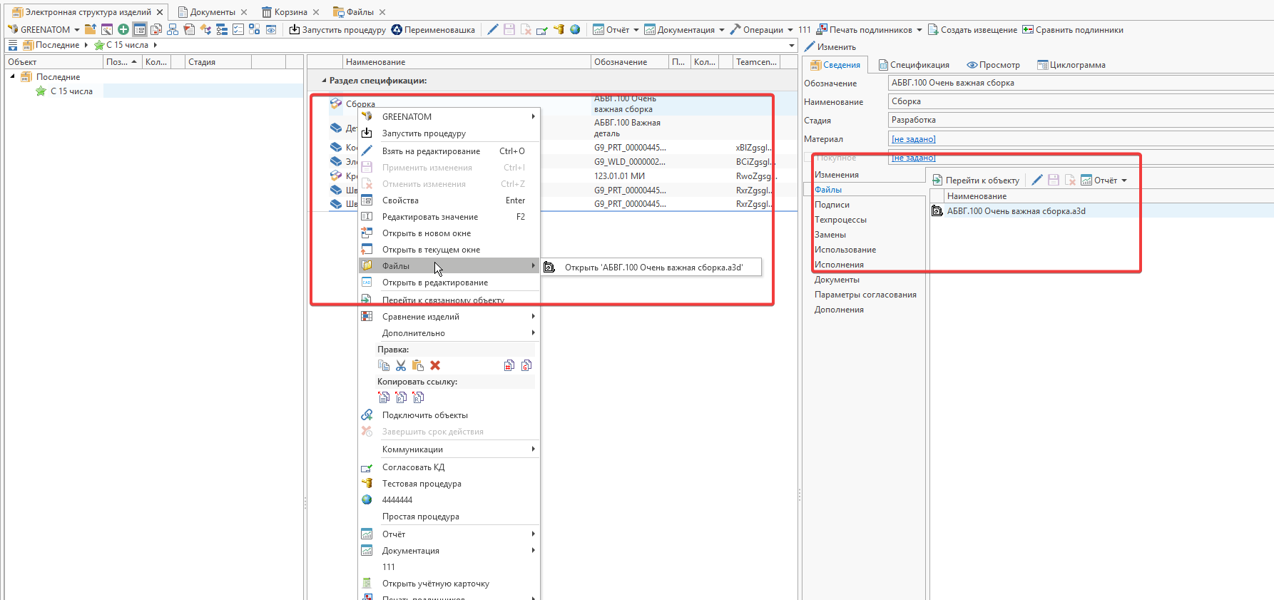
streamdown

Ща делал так:

- в папку докса добавил файл FileObject

- создал EngineeringDocumentObject и в него добавил файл

- создал NomenclatureObject по документу (ЭСИ)

 

Вижу что в свойствах файла нет ссылки на ЭСИ. Вижу что у ЭСИ нет в атрибутах ссылки ни на документ ни на файл. Т.е. оно само не появилось и не связалось.

 

При этом смотрю на деталь (ЭСИ) созданную интегратором с Компасом. Там у ЭСИ есть ссылка на файл в свойствах и соответственно у файла видна ЭСИ на вкладке дополнительно.

Вот и спрашиваю, надо ли эту дополнительную связь накладывать?  ЭСИ <-> файл Если по логике докса связь итак уже есть через документ.

Т.е. вон.

1 - у меня есть связь.

2 - но нет файла в ЭСИ (не знаю зачем там он вообще)

TFlex.DOCs.Client_OVsPRAL1EY.png

А вот так сделал интегратор с Компасом

 

TFlex.DOCs.Client_0obZmjE0d3.png

всё об API CAD/PLM на C# StreamDivision

 

Link to post
Share on other sites
streamdown

Лан, работает и работает. А перестанет работать добавлю файлы в ЭСИ.

 

Вопрос нумеро дос:

Ктонить пробовал создавать  ЭСИ с документами только низкоуровнево? Используя исключительно GUIDы и ReferenceObject.

Потому как связь их там хитрая, это не подключения. И я не пойму как мне её сделать.

 

Т.е. никаких EngineeringDocument и уж тем более CreateNomenclatureObject

всё об API CAD/PLM на C# StreamDivision

 

Link to post
Share on other sites
17 часов назад, streamdown сказал:

Вот и спрашиваю, надо ли эту дополнительную связь накладывать?

Лучше связать, но тут я не разработчик :)

 

13 часов назад, streamdown сказал:

Вопрос нумеро дос

Создаешь ЭСИ как ReferenceObject, создается документ.

А зачем такие ограничения? Сам ЭСИ особый справочник, следовательно особые методы

Link to post
Share on other sites
streamdown
1 час назад, zobza сказал:

создается документ.

Нет. 

TFlex.DOCs.Client_8YB0gCGqLK.png

1 час назад, zobza сказал:

ЭСИ особый справочник

Ох...началось....как же мне надоели эти умственно... "дети с особым развитием"

1 час назад, zobza сказал:

А зачем такие ограничения?

Это по сути не ограничения. Мне нужен полный, абсолютный контроль того что я делаю. Это подразумевает полное понимание логики ПО и способов его обхода, например такие как: роль суперадмина, серверная сессия, использование API самого первого уровня, платформенное по сути.

Да, придумали всякие "макроязык". Но это не про меня)))

Вот на такое я уже насмотрелся у рядышком тут в темах "производителей ПО" 

devenv_5wUuQmfl3F.png

1 час назад, zobza сказал:

особые методы

В том то и дело что нет! На уровне платформы всё должно быть как оно есть. А вот всякими врапперами, классами от справочников и всякими клиентскими UI хоть обнавешайся "особенностей".

Если я знаю что обязана быть связка ЭСИ-документ-файл я её создам, но сам в своей мне интересной последовательности положив всё в один SaveSet и пускай там уже ПО думает в какой последовательности что надо создать в базе.

всё об API CAD/PLM на C# StreamDivision

 

Link to post
Share on other sites

Уважаемый, предлагаю без этих "острот" Ну или погружайтесь глубже, к примеру на уровень SQL :)

 

А так, пока у меня так же не получилось через ReferenceObject, связать ЭСИ и Документ не получилось, пока

 

Link to post
Share on other sites
SAPRonOff
4 часа назад, streamdown сказал:

Ох...началось....как же мне надоели эти умственно.

:doh:грубова-то, даже для того, кто ищет качественной безвозмездной помощи на стороннем форуме.

Link to post
Share on other sites
streamdown

Я не понял, вы на свой счёт восприняли? Так это не так! Я про любые архитектурные решения у ПО, у которых "особый" подход и который обязателен к исполнению. Наелся уже у интермехов подобного.

Кароч, если кто воспринял как личное оскорбление, то прошу прощения.

всё об API CAD/PLM на C# StreamDivision

 

Link to post
Share on other sites
streamdown

Так, стоп. 

NomenclatureObject - это и в серверной сборке TFlex.DOCs.Model.dll. А значит это зашито в ... "платформу", которая теперь не платформа, а набор библиотек для DOCs. Ну вот, ситуэйшн прояснилась. Через ReferenceObject тут уже не создашь.

Теперь я понял почему говорилось об "особом справочнике" про ЭСИ. Уфф... только-только начал открывать новый чудный мир, и снова это.

всё об API CAD/PLM на C# StreamDivision

 

Link to post
Share on other sites
lexx174
7 часов назад, streamdown сказал:

Это подразумевает полное понимание логики ПО и способов его обхода, например такие как: роль суперадмина, серверная сессия, использование API самого первого уровня, платформенное по сути.

где-то улыбается siemens

Link to post
Share on other sites
streamdown
40 минут назад, lexx174 сказал:

siemens

И ещё одно российское ПО.

 

 

и это НЕ Аскон)) у которого методы API появляются в одной веhсии и нагло тупо пропадают физически в следующей

всё об API CAD/PLM на C# StreamDivision

 

Link to post
Share on other sites

Create an account or sign in to comment

You need to be a member in order to leave a comment

Create an account

Sign up for a new account in our community. It's easy!

Register a new account

Sign in

Already have an account? Sign in here.

Sign In Now
  • Recently Browsing   0 members

    No registered users viewing this page.

  • Сообщения

    • andryushik280188
      Спасибо, сделал карту под себя.
    • Fedor
      Экспорт мухоморов из России активно растет, так как на Западе и в Азии этот гриб стал популярным сырьем для альтернативной медицины и биодобавок.  Основные причины и цели экспорта: Фармакология и косметология: За рубежом компоненты мухомора (после специальной обработки) используют для создания мазей от ревматизма, артрита и кожных заболеваний. Тренд на микродозинг: В ряде стран (например, в США) существует высокий спрос на сушеные шляпки для употребления в сверхмалых дозах. Сторонники метода утверждают, что это помогает бороться с бессонницей, тревожностью и депрессией. Альтернативная медицина: Интерес к грибам резко подскочил в период пандемии, когда люди начали искать нетрадиционные способы укрепления иммунитета. Доступность сырья: В России мухомор распространен повсеместно, а его сбор и экспорт в сушеном виде юридически не запрещены (если вид не занесен в Красную книгу).  Основные покупатели российских мухоморов — США, Филиппины, Германия, Италия и Киргизия. Только из Пермского края в 2023 году вывезли более полутонны сушеных грибов.    Во тема для бизнеса .  Летом и осенью их как грязи в лесу :)  На внутреннем рынке цены на красный мухомор (Amanita muscaria) в среднем составляют: Опт (заготовители): от 10 000 до 15 000 рублей за килограмм. Розница (маркетплейсы и спецмагазины): от 18 000 до 35 000 рублей за килограмм (в пересчете из мелкой фасовки по 50–100 г). Пантерный мухомор (Amanita pantherina) стоит значительно дороже — от 50 000 до 80 000 рублей за кг, так как он более редкий и содержит более высокую концентрацию действующих веществ.    В Германии В Европе мухоморы позиционируются как экзотическое сырье для коллекционирования или косметологии, что диктует более высокую стоимость: Средняя цена: от 400 до 600 евро за килограмм (около 40 000 – 60 000 рублей). Мелкая розница: на европейских сайтах и в специализированных «этноботанических» магазинах цена может достигать 1–1,5 евро за грамм (до 1000–1500 евро за кг), если товар позиционируется как продукт высшего качества (Grade A).  Почему такая разница? Основная наценка в Германии связана с логистикой, необходимостью прохождения таможенного контроля (который становится всё строже) и рисками, связанными с правовым статусом продукта в разных странах ЕС.  Важно: Помните, что мухомор является ядовитым грибом. В России его продажа в качестве пищевого продукта запрещена, а употребление может привести к тяжелому отравлению.     Для мухоморов и большинства трубчатых грибов действуют следующие пропорции: Коэффициент усушки: в среднем 10:1. Вес: из 10 кг свежих грибов получается примерно 1 кг сушеных. Если говорить конкретно о мухоморах, то их шляпки теряют в весе чуть меньше, чем ножки, но общее правило сохраняется. Чтобы получить 1 кг сушеного продукта, который в Германии стоит 400–600 евро, заготовителю нужно собрать и переработать не менее 10–12 кг свежего сырья. Ай да ИИ  всему научит :)  5 кГ собрать в сезон в день вообще не проблема, а легкая прогулка. А это 250 евриков в день. За 20 дней 5000 евриков. А если организовать бабушек в деревне на сбор и платить по штуке евриков примерно в месяц, то за сезон можно лимон евриков заработать :) 
    • maxx2000
      жутко интересно, но ни хрена непонятно. какая ему в жопу разница старая там сборка или новая. он должен проецировать что угодно и куда угодно если он может это проецировать
    • tiomat
      Экспериментировал с деталью (алюминиевая оребренная труба длиной 2 метра) по умолчанию система подхватывает либо точки по углам плоскостей (если они активны), либо неопределенные точки на поверхности детали и когда начинаешь вращать сцену труба вращается, скажем так, по не очень предсказуемой, далеко не предсказуемой траектории. Следуя логике системы, чтобы комфорта крутить модель надо вначале курсором поймать ее центр, ну и далее вертеть. Я моделирую уже более 20 лет, вначале немного был Компас, ну а потом Солид, ну почему в этих, как я понял, менее профессиональных программах это решение реализовано гораздо комфортней и понятней. Я еще не встречался с ситуацией, когда деталь надо вертеть вокруг какой-то неопределенной точки с непредсказуемым результатом, если есть такие, отзовитесь. Один из тех случаев, где чрезмерная "гибкость" выходит боком. Хороший функционал -"вам как вертеть-через ...опу или нормально", если нормально, то выберите в настройках "не вертеть через ...опу". Не судите строго, понятное дело, что еще не привык, но в данном случае дело не в привыкании.
    • Fedor
      Это для нестационарных задач, а что можно сказать об устойчивости  нелинейных задач ?  
    • SergAG
      Просто чтобы не осталось в ветке нерешенных вопросов. В общем, солид не дает создавать на детали зависимостей в новой сборке, если присутствуют таковые в старой. Просто редактировать можно. Но преобразование объекта такие зависимости создает, и чтобы они не конфликтовали со старой сборкой, эти связи можно только разорвать. При этом не важно, относятся ли связи к тем же или другим элементам эскиза - вот что для меня было неожиданно. Отверстия, которые я хотел создать в новой сборке, отсутствовали в старой. И тем не менее... Геометрия детали при разрыве не меняется, но, потеряв связи, эскиз детали становится не полностью определенным. Это я проверил на простых примерах сборок.
    • Foksmen
      Как правило, если используется МКЭ, то для дискретизации используются неявные методы. В таком случае с устойчивостью проблем быть не должно.
    • maxx2000
    • maxx2000
      @Fedorly насколько я помню, Компас вообще не сертифицирован для DXF. Есть только поддержка. Начиная с  DXF 13 версии появилась возможность выбирать как экспортировать сплайны(сплайнами или полилинией). Компас 23 при экспорте в DXF 2018 сохраняет сплайн как сплайн. CREO этот DXF импортирует как сплайн. Ищи проблему в своей программе куда ты импортируешь, она преобразует сплайн в поллинию или удаляет.
    • Fedorly
      Проблема со сплайнами в DXF из КОМПАС-3D 24 Несколько раз обращались с жалобой - при экспорте в DXF через DXF-Auto часть объектов просто пропадает. На первый взгляд кажется, что проблема в DXF-Auto, но все оказалось интереснее. В новом видео подробно показана, где на самом деле возникает ошибка.  Спойлер: причина не в DXF-Auto, а в некорректной работе стандартного модуля экспорта DXF в КОМПАС-3D 24, из-за которого не выводятся сплайны. Будет полезно пользователям DXF-Auto КОМПАС-3D 24 YouTube RuTube 
×
×
  • Create New...